Code Knowledge Graph with Analyzers and MCP SDK

While pull request change impact visualizations are nice and important for human, let's not forget AIs. Don't let your AI agents wwaste time and tokens with fuzzy decisions in larger codebases. Softagram Analyzer can continuouly feed fresh dependency information for LLM agent in sgraph code knowledge graph that can be accessed via MCP by the QA agent for improving the performance of AI-based development, or providing natural language interface for the human developer to use the information.


This feature is now in a limited trial for selected customers. Please contact us if interested.

language-support language-support language-support language-support language-support language-support language-support language-support language-support language-support language-support language-support
Softagram in Github
Softagram Works
Improve developers’ lives and code quality
That's our mission. Softagram changes software development by bringing the benefit of visualization to code review and learning. See our video
A new way of understanding code
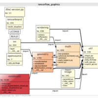
Softagram’s approach changes the pull request process by providing a machine-created, actionable visualization of your code and changes. Read more
Softagram Works
Softagram Works
Protect your codebase
Use Softagram’s code change visualization to liberate your project from dependency hell, spaghetti code, cyclical dependencies, and bad dependency names.
Understand how Softagram works
Softagram Workflow
Write code
Softagram Workflow
Create pull request
Softagram Workflow
Softagram analyses & generates
impact report
Softagram Workflow
Faster review
Softagram Workflow
Merge safely
Softagram is trusted by
Softagram Testimony
Softagram Testimony
Softagram Testimony
Softagram Testimony
Softagram Testimony
White logo

Connect with us

+358504836173
Read our blog